Sep 02, 2025
Bruno S.
14min de leitura
Integrar uma API com o n8n pode parecer complicado, já que cada provedor tem seus próprios requisitos para conexão. Mas, com o fluxo de trabalho simplificado do n8n, é possível criar um pipeline de dados eficiente e fácil de gerenciar, que pode ser usado em várias automações.
Aqui estão as 10 etapas principais para integrar uma API no seu fluxo de trabalho do n8n:
Lembre-se de que, para um fluxo de trabalho realmente eficiente, é importante garantir a segurança e escalabilidade dele ao longo do tempo. Uma forma de facilitar a manutenção do seu fluxo é usar o nó OneSimpleAPI, que já vem com endpoints de API prontos para tarefas simples e pode ser gerenciado diretamente no n8n, sem precisar de APIs de terceiros.
Siga lendo para saber mais sobre como integrar APIs no n8n, dicas de segurança e alguns cenários comuns de uso.
Nesta seção, vamos detalhar todos os passos para integrar uma API à sua instância do n8n.
Antes de criar um fluxo de trabalho e integrar uma API, você precisa configurar sua instância do n8n. Neste tutorial, vamos focar na versão auto-hospedada, pois ela oferece mais controle e é mais acessível do que o plano oficial.
Para auto-hospedar o n8n, você precisará de um plano de hospedagem com servidor privado virtual (VPS). Você pode usar qualquer provedor, desde que ofereça recursos de hardware suficientes para garantir que seu fluxo de trabalho seja executado de forma responsiva e eficiente.
Como estamos criando um fluxo simples, um servidor com 1 vCPU e 1 GB de RAM já é suficiente. Porém, se você planeja criar múltiplos cenários de automação, precisará de mais recursos.
Os passos para instalar o n8n são os mesmos, independentemente do provedor de VPS. No entanto, recomendamos o plano de hospedagem n8n da Hostinger se você quiser uma configuração simples e sem a necessidade de comandos.

Após adquirir o plano de hospedagem n8n da Hostinger, nosso sistema escolherá automaticamente o template n8n para o seu servidor. A partir daí, basta seguir o processo de onboarding do VPS, que envolve tarefas básicas como configurar o hostname e a senha de root.
Se você já tem um VPS da Hostinger, pode instalar o n8n a qualquer momento com um clique usando o template do sistema operacional. Antes de seguir este procedimento, faça backup dos seus arquivos, pois todos os dados existentes serão apagados. Veja como instalar o n8n no seu servidor:


Após a conclusão da instalação, você pode acessar o n8n clicando no botão Gerenciar Aplicativo na mesma tela. Crie uma conta para finalizar a configuração.
O próximo passo é encontrar a API que você deseja integrar ao n8n. Você pode buscar por uma em marketplaces de APIs, como o RapidAPI, ou em catálogos comunitários como o repositório de APIs públicas do GitHub.
Para testes, recomendamos usar uma API pública, pois elas são gratuitas e fáceis de se inscrever. Neste tutorial, usaremos a API pública da Hostinger como exemplo.

A documentação da API é fundamental para garantir uma integração tranquila. O ideal é que a API tenha uma documentação completa, cobrindo especificações, requisitos e possíveis erros. Além disso, ela deve ser de uma empresa ou desenvolvedor confiável, para garantir a segurança na utilização.
Depois de escolher a API, acesse o site do provedor e obtenha duas informações essenciais: o endpoint e a chave de autenticação.
O endpoint da API é a URL que o n8n usará para interagir com o servidor da API e fazer solicitações de dados específicos. Já a chave de autenticação é um token único que valida a solicitação da API feita pelo n8n.
Cada endpoint é reservado para uma função específica. Se o seu fluxo de trabalho envolver múltiplas ações ou tarefas, pode ser necessário obter vários endpoints de API, que podem vir de diferentes provedores.
A forma de obter o endpoint e a chave de autenticação varia conforme o provedor da API. Veja como fazer isso no caso da Hostinger:


Por questões de segurança, você não conseguirá visualizar o token novamente após fechar a página da API, por isso é fundamental salvar a chave e os comandos de teste antes de prosseguir.
Testar o endpoint da API é fundamental para garantir que ele consiga receber solicitações e enviar respostas corretamente.
Existem diferentes maneiras de testar uma API, mas a forma mais simples é usar o comando cURL, que já vem pré-instalado no terminal do seu computador.
Para usar o cURL, basta abrir o terminal do seu sistema e digitar o seguinte comando, substituindo “API-endpoint” e “API-key” pelos valores reais:
curl -X GET "API-endpoint" \ -H "Authorization: Bearer API-key"
Dependendo da API, pode ser necessário alterar o método de autenticação ou adicionar mais informações à solicitação cURL. Se o provedor da API fornecer comandos de teste, como faz a Hostinger, você pode simplesmente copiar e colar esses comandos no seu terminal. Caso contrário, consulte a documentação da API para mais informações.
Se a solicitação for bem-sucedida, o terminal exibirá os dados no formato JSON. Se ocorrer algum erro, verifique a documentação da API para consultar um guia de solução de problemas.

Adicionar uma API no n8n é bem simples: basta adicionar o nó e preencher as informações necessárias. Veja como fazer:

Se tiver dificuldades para preencher os campos, consulte a documentação da API e do n8n. Dependendo da especificação da sua API, pode ser que você não precise preencher todas as informações acima.
Embora sua API já esteja integrada ao n8n após essa etapa, ela ainda não estará funcional. Você precisará ativar o fluxo de trabalho para que a solicitação da API seja enviada e os dados sejam retornados.
Depois de integrar uma API à sua instância do n8n, o próximo passo é criar um fluxo de trabalho que utilize as capacidades da API para transformar e processar dados.
Para este tutorial, vamos criar um sistema simples de alertas, que notifica os usuários quando o uso de recursos do VPS ultrapassa determinados limites.
Para iniciar um fluxo de trabalho no n8n, é necessário um nó de gatilho. Existem várias opções, dependendo do tipo de automação que você deseja criar. Essas opções são classificadas em oito categorias:
Neste tutorial, usaremos o nó Webhook do n8n, que é um dos mais flexíveis e fáceis de configurar. Como ele utiliza uma URL, você pode iniciar o nó simplesmente abrindo o endereço no seu navegador. Além disso, você pode integrar o webhook em aplicativos personalizados, sem ficar restrito a plataformas específicas.
O nó de webhook funciona automaticamente, mas você pode configurar diversas opções para melhorar sua segurança e usabilidade. Por exemplo, é possível definir um método de autenticação para garantir que apenas usuários legítimos possam acioná-lo. Vamos falar mais sobre isso na próxima seção.
Importante! O nó de gatilho Webhook do n8n tem dois campos de URL: teste e produção. Use-os corretamente, de acordo com seus propósitos, para evitar problemas de segurança e funcionalidade.
Criar um fluxo de trabalho no n8n envolve conectar nós para determinar o fluxo e o tratamento dos dados. No nosso caso, o plano do fluxo de trabalho é o seguinte:
O diagrama do fluxo de trabalho no canvas do n8n fica assim:

Você pode expandir ainda mais esse fluxo de trabalho conectando mais nós ou fluxos de trabalho – tudo depende da complexidade do seu objetivo de automação.
Por exemplo, é possível integrar um fluxo de trabalho que automaticamente solicita soluções de otimização de desempenho de ferramentas de IA combinando o MCP com o n8n. Outro exemplo é que você pode conectar o nó da planilha para registrar o histórico de picos de uso de hardware.
Configurar a lógica no n8n define como seu fluxo de trabalho selecionará, manipulará e usará os dados para obter os resultados desejados.
Por padrão, os dados brutos da API contêm informações que podem não ser relevantes ou compatíveis com a capacidade de processamento do nó subsequente. Reformatar e organizar esses dados garante que cada nó possa manipulá-los e encaminhá-los corretamente.
Lendo dados brutos da API
As APIs geralmente enviam respostas no formato JSON, que estrutura os dados em pares de chave-valor, como:
[
{
"cpu_usage":
{
"unit": "%",
"usage": {
"1751494508": 1.5 }
}
}
]Se analisarmos detalhadamente, cada ponto de dados é estruturado em um par de chave-valor chamado objeto, como:
{"key": value}A chave deve ser uma string escrita entre aspas. Já o valor pode ser uma string, um número ou um objeto.
Além do formato JSON, o n8n fornece uma visualização de esquema e tabela dos dados da sua API, o que facilita a leitura e o processamento, pois você pode arrastá-los e soltá-los em outros nós.
Manipulando dados da API com JavaScript
O n8n permite que você passe dados para os nós usando dois métodos: Fixo ou Expressão. Fixo significa que o nó anterior encaminha um valor como está, enquanto Expressão permite que você manipule o valor antes de passá-lo.
Como a Expressão passa dados dinamicamente, ela é ideal quando se trabalha com grandes volumes de dados ou valores que mudam com frequência, como o histórico de uso de hardware.
Além de manipular dados obtidos, a Expressão também é útil para enviar uma solicitação dinâmica à API. Por exemplo, no nó de Solicitação HTTP, você pode definir um parâmetro de consulta que muda automaticamente, como a data.
As expressões no n8n são escritas dentro de um par de chaves duplas ({{ }}) e geralmente utilizam as bibliotecas Luxon e JMESPath. Veja um exemplo:
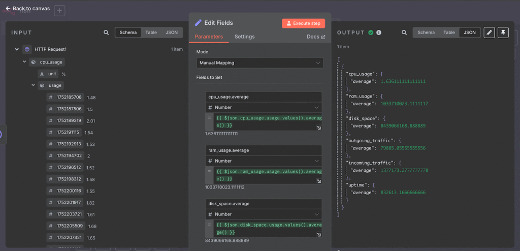
{{ $json.object }}No nosso fluxo de trabalho, queremos definir um valor dinâmico que calcule a média dos dados de uso de recursos do VPS. Para isso, adicionamos o nó Editar Campos e usamos a seguinte expressão:
{{ $json.cpu_usage.usage.values().average() }}Aqui está a explicação da expressão:
Se quisermos realizar a mesma operação para outras métricas de uso de hardware, basta ajustar o objeto conforme necessário. Por exemplo, aqui está uma expressão que calcula a média do uso de RAM:
{{ $json.ram_usage.usage.values().average() }}
Testar seu fluxo de trabalho não apenas ajuda a verificar se sua automação está funcionando corretamente, mas também permite que você confira a saída de cada nó enquanto desenvolve a lógica. Como seus dados podem mudar ao passar por um nó e uma expressão, os testes ajudam a identificar quais dados precisam ser manipulados na próxima etapa.
Para testar seu fluxo de trabalho no n8n, basta clicar no botão Salvar e, em seguida, clicar em Executar Fluxo de Trabalho. Depois, inicie o fluxo de trabalho com base no nó de gatilho escolhido, que, neste caso, é a chamada do webhook.

Se o seu fluxo de trabalho rodar corretamente, você verá marcas de verificação nos nós e linhas verdes entre eles. Clique duas vezes em um nó para ver os valores de entrada e saída, o que ajudará a determinar como configurar o próximo nó.
Verificar a funcionalidade dos nós no meio do seu fluxo de trabalho pode ser complicado, pois eles geralmente utilizam dados alterados dos nós anteriores. Isso significa que você precisa configurar todos os nós anteriores antes de determinar com quais dados está trabalhando.
Para simplificar o processo de teste, o n8n permite usar dados de simulação para simular a entrada que um nó receberá e processará. Você pode criar esses dados clicando em Definir dados de simulação no campo de saída de um nó.
Proteger seu fluxo de trabalho no n8n é essencial, especialmente quando ele contém dados privados ou informações sensíveis. Por exemplo, se partes não autorizadas descobrirem a URL do seu webhook, podem sobrecarregá-la com solicitações, o que pode causar falhas no seu sistema de automação.
A maneira mais importante de garantir a segurança do seu fluxo de trabalho é habilitar a autenticação no nó de gatilho. Isso garante que apenas fontes com credenciais válidas, como uma chave ou informações de login, possam iniciar o fluxo de trabalho.
Os passos para configurar a autenticação são semelhantes, independentemente do nó de gatilho. Veja como fazer isso no nó Webhook:


Agora, você só pode chamar o webhook com o nome de usuário e senha corretos. Para verificar se a autenticação está funcionando, abra a URL no seu navegador e uma janela pop-up pedindo as credenciais de login deve aparecer.
Se você usar outro nó e quiser habilitar a autenticação Bearer, precisará gerar um token que atenda aos requisitos de segurança do n8n usando uma ferramenta separada. Existem diferentes métodos e configurações para criar esse token. Por exemplo, veja como criar um token no formato Base64:
username:password
Além de proteger o nó de gatilho, existem outras práticas essenciais de segurança para proteger seu fluxo de trabalho n8n-API. Vamos discutir mais sobre isso na próxima seção.
Proteger sua integração de API no n8n envolve diversas ações além da habilitação da autenticação. Além de manter a segurança, o desempenho da sua instância n8n auto-hospedada precisa se manter ótimo para garantir a capacidade de resposta e o funcionamento suave da sua automação.
Aqui estão algumas das melhores práticas para proteger e escalar seu fluxo de trabalho n8n com integração de API:
Criar um fluxo de trabalho com o OneSimpleAPI facilita a integração de APIs com funcionalidades variadas, como gerar códigos QR ou tirar capturas de tela, no seu sistema de automação. Com o nó OneSimpleAPI pré-configurado do n8n, você pode conectar rapidamente diferentes recursos de API sem precisar configurar seus endpoints individualmente.
Para usar o OneSimpleAPI, você precisa criar uma conta e um token. Veja como fazer isso:

Em seguida, vamos adicionar o nó OneSimpleAPI ao seu fluxo de trabalho:

Pronto! Agora, teste seu fluxo de trabalho para garantir que o nó OneSimpleAPI consiga receber e processar os dados corretamente.

Integrar uma API no n8n permite criar fluxos de trabalho automatizados para diversas situações. Aqui estão alguns dos casos mais comuns:
Integrar uma API ao seu fluxo de trabalho no n8n permite automatizar uma ampla gama de tarefas que envolvem a troca de dados com diversos serviços, incluindo ferramentas ou softwares proprietários.
Com a funcionalidade baseada em API, você pode utilizar recursos complexos ou capacidades de processamento de dados além do que o n8n oferece nativamente. Também é possível combinar múltiplas APIs em um fluxo de trabalho, permitindo que outros serviços as usem por meio de um único endpoint.
Além das APIs públicas de provedores externos, você também pode integrar facilmente diversas funcionalidades de API com o nó OneSimpleAPI do n8n.
Dadas as vastas capacidades das APIs e os nós do n8n, combinar essas ferramentas torna possível automatizar várias tarefas. Recomendamos conferir nossos exemplos de fluxo de trabalho do n8n para aprender mais sobre o que você pode automatizar com essa ferramenta.
Semua konten tutorial di website ini telah melalui peninjauan menyeluruh sesuai padrões editoriais e valores da Hostinger.