Dec 18, 2025
Andrei L.
7min de leitura
O FTP (File Transfer Protocol, ou Protocolo de Transferência de Arquivos) é um padrão para troca de arquivos pela internet, permitindo que os usuários façam upload ou download de arquivos de/para um servidor remoto. Entre os muitos programas FTP disponíveis, o FileZilla se destaca por sua facilidade de uso e suas funcionalidades robustas.
Neste artigo, você aprenderá como usar o FileZilla para transferir arquivos entre seu computador e um servidor remoto. Esteja você gerenciando um site ou compartilhando arquivos grandes, entender a interface e os recursos do FileZilla será bastante útil para suas tarefas de transferência de arquivos. Vamos lá?

Prefere um guia mais visual? Então assista ao nosso tutorial em vídeo sobre o FileZilla, disponível no canal da Hostinger Brasil no YouTube.
Esta seção irá te orientar sobre como se conectar ao FTP com o FileZilla e transferir arquivos entre o seu computador e o servidor.
Para começar a usar o FileZilla, baixe o cliente FTP (que é totalmente gratuito) em sua página oficial de download. Lá, você encontrará versões para vários sistemas operacionais, incluindo Windows, macOS e Linux. Você também pode baixar o FileZilla Server, que permite transformar seu computador num servidor remoto. Basta escolher a versão certa e clicar em Download FileZilla Client.

Depois de baixar a versão adequada do programa para o seu sistema operacional, prossiga com o assistente de instalação, que é bem intuitivo e fácil de usar. Basta aceitar o contrato de licença clicando em Concordo, depois continue clicando em Próximo nas etapas subsequentes.
Quando a instalação estiver completa, abra o FileZilla e comece a se familiarizar com sua interface, o que irá te preparar para a conexão FTP inicial.

Obter os detalhes da sua conexão FTP é o primeiro passo antes de se conectar ao servidor via FileZilla. Procure pelo domínio do servidor ou pelo seu endereço IP, seu nome de usuário FTP, senha e número da porta.
Para os clientes de hospedagem de site e hospedagem WordPress da Hostinger, as informações do servidor FTP podem ser obtidas no hPanel. Faça login na sua conta Hostinger e navegue até Arquivos → Contas FTP no painel do seu hPanel.

Na mesma página Contas FTP, você também pode criar contas FTP ilimitadas. Isso aumenta ainda mais a segurança, pois limita o acesso a arquivos sensíveis e permite que você atribua permissões específicas de diretório para cada conta.

Os usuários da nossa hospedagem VPS podem encontrar informações semelhantes selecionando a aba Acesso SSH no painel de controle do Servidor VPS. Neste caso, você deve usar o IP do SSH, o nome de usuário, a senha e a porta padrão como seus dados de login FTP.


O recurso de conexão rápida do FileZilla é um método rápido e eficiente para se acessar o FTP, ideal para conexões que você só fará uma vez ou quando você precisa de acesso imediato. Para usar esse recurso, encontre a barra de conexão rápida no topo da interface do FileZilla.

Insira o endereço do seu servidor no campo Host , as credenciais do servidor nos campos Usuário e Senha , e especifique a Porta como 21 para uma conexão padrão ou 22 para uma conexão SFTP mais segura, a qual explicaremos mais no próximo passo.
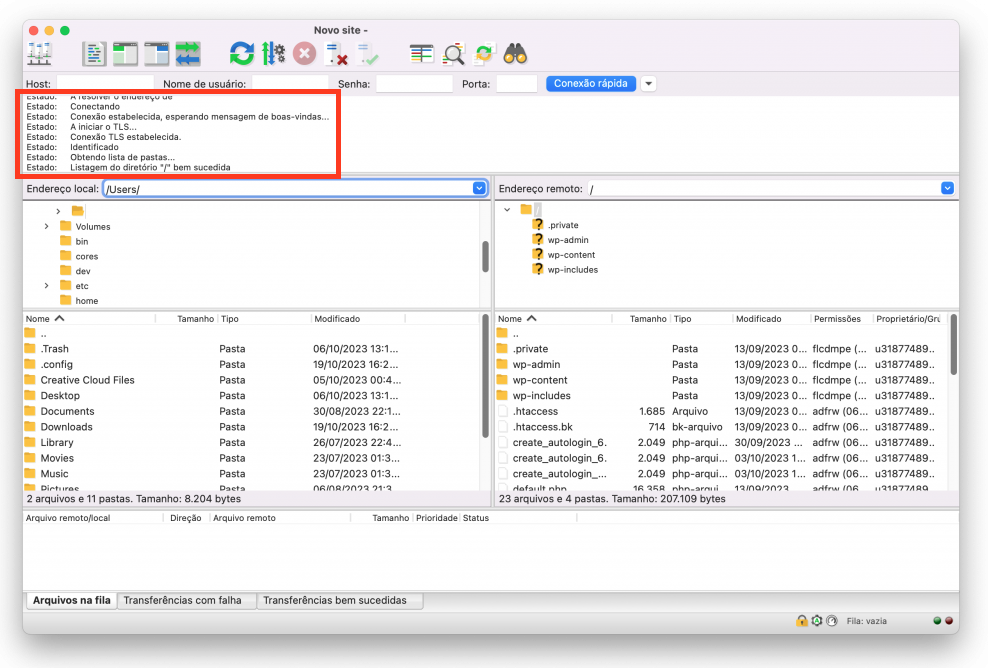
Após inserir os detalhes requeridos da configuração do cliente FTP, clique no botão Conexão Rápida. O FileZilla então tentará se conectar ao servidor. Monitore o status da conexão na área de registro de mensagens, localizada logo abaixo da barra de conexão rápida.

Uma vez que você tenha se conectado com sucesso, já pode começar a transferir arquivos entre seu sistema local e o servidor.
Para conexões frequentes, o Gerenciador de Sites do FileZilla permite que você salve detalhes do servidor para acesso rápido. Isso é útil ao gerenciar vários servidores, pois todas as informações de login estarão prontamente acessíveis em poucos cliques.
Para utilizar este recurso, navegue até o menu Arquivo e selecione Gerenciador de Sites. Alternativamente, use o atalho Ctrl + S (Windows) ou command + S (Mac OS X).
No painel esquerdo do Gerenciador de Sites, clique em Novo Site e dê um nome ao site em questão.
Prossiga para preencher os detalhes do seu servidor no painel à direita:

Após finalizar a configuração do seu servidor FileZilla FTP, clique em Conectar para salvar suas configurações e criar uma conexão imediata com o seu servidor.
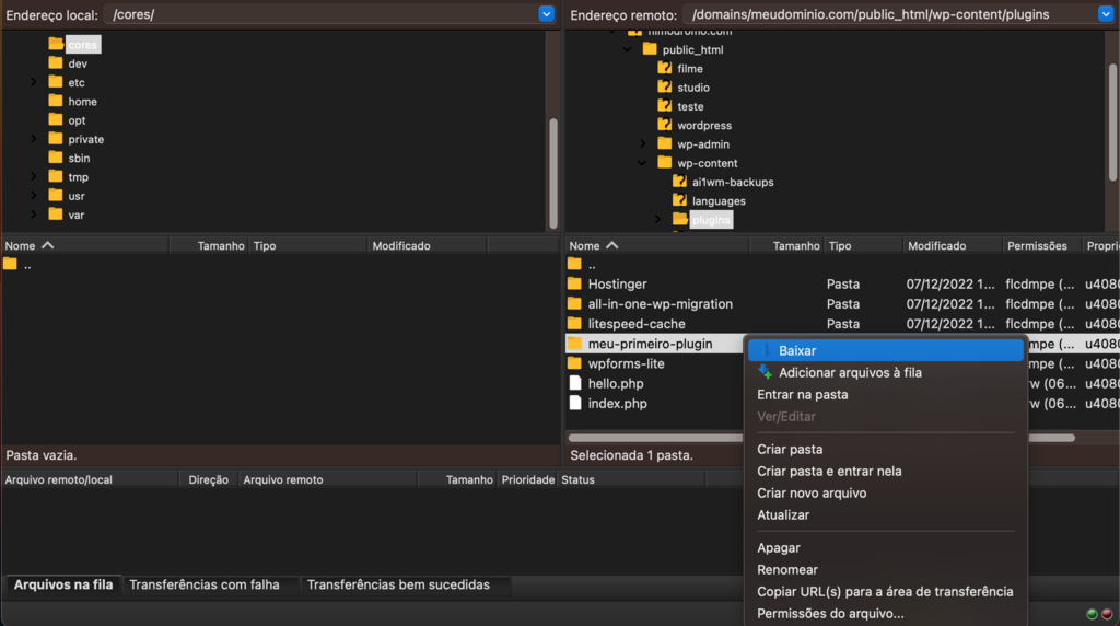
A interface do FileZilla tem uma dupla de painéis, permitindo que você navegue entre diretórios com facilidade.
O painel esquerdo mostra a listagem do diretório local, isto é, os arquivos e pastas salvos do seu computador. Enquanto isso, o painel direito é o seu servidor remoto, permitindo que você navegue pelos arquivos no seu site.
As funcionalidades dos painéis local e remoto são espelhadas. Para explorar o conteúdo de uma pasta, clique duas vezes nela. Você pode arrastar e soltar arquivos ou pastas entre painéis para fazer upload ou download ou usar as opções disponíveis clicando com o botão direito para renomear e excluir arquivos de qualquer local.

Além disso, o FileZilla oferece um recurso de comparação de diretórios que destaca as diferenças entre pastas locais e remotas, facilitando a sincronização de conteúdo. Para habilitar essa opção, navegue até Visualizar → Comparação de Diretório.
Fazer upload de arquivos para o seu servidor usando o FileZilla é simples. Comece localizando os arquivos que você deseja fazer upload no painel à esquerda. Navegue pelos seus diretórios locais até encontrar os arquivos desejados.
Após encontrar os arquivos, existem duas maneiras principais de enviá-los:
Você pode monitorar o progresso do upload no painel inferior do FileZilla. Suponha que um arquivo com o mesmo nome exista no diretório de destino. Nesse caso, o FileZilla irá apresentar opções para salvar por cima, renomear ou ignorar o arquivo, dando a você total controle sobre os arquivos enviados.

Em se tratando de gerenciamento de sites, é crucial enviar arquivos para o diretório correto. Por exemplo, arquivos de site em formato HTML ou PHP devem ser colocados no diretório public_html ou em um subdiretório específico dentro dele.
Além do FileZilla, existem inúmeros métodos para fazer upload dos arquivos do seu site para o servidor. Confira nosso artigo com diversas maneiras de como fazer upload de arquivos do site.
Baixar arquivos do seu servidor FTP para o seu computador usando o FileZilla é tão simples quanto fazer o upload. Isso é particularmente útil para fazer backup dos arquivos do seu site ou fazer edições locais no conteúdo do seu site.
Para fazer isso, navegue pelos diretórios no painel direito e clique no arquivo que deseja baixar. Para selecionar vários arquivos, mantenha pressionada a tecla Ctrl (Windows) ou a tecla command (macOS) enquanto clica em cada arquivo.

Semelhante ao upload, você pode baixar seus arquivos escolhidos usando o método de arrastar e soltar ou clicando com o botão direito.
Você pode monitorar o progresso do download no mesmo painel inferior. Após o download, os arquivos baixados aparecerão na pasta selecionada no seu computador.
Agora, vamos explorar algumas dicas de especialistas para transferir e gerenciar arquivos com o FileZilla.
O recurso de fila de transferência do FileZilla oferece uma visão geral e controle sobre suas transferências de arquivos em andamento. Localizado na parte inferior da janela do FileZilla, ele lista todos os arquivos atualmente carregados ou baixados, juntamente com seu status, progresso e quaisquer transferências pendentes.

Aqui está como gerenciar suas transferências de forma eficaz:
Você pode ajustar as configurações do FileZilla para limitar velocidades de transferência e o número de transferências simultâneas. Isso pode melhorar significativamente o desempenho da sua transferência de arquivos. Veja o passo a passo:

Aqui estão algumas dicas para solucionar erros comuns do FileZilla:
Se encontrar problemas persistentes de conectividade, além de verificar as configurações mencionadas, pode ser útil entrar em contato com o suporte técnico do seu provedor de hospedagem via chat ou e-mail.
Neste tutorial do FileZilla, você aprendeu como se conectar a servidores, gerenciar arquivos locais/remotos e solucionar problemas comuns. Agora você tem todas as ferramentas para aprimorar suas capacidades de gerenciamento da web e otimizar seu fluxo de trabalho usando o FileZilla.
Se você tiver alguma dúvida ou quiser compartilhar dicas sobre este cliente FTP, sinta-se à vontade para deixar sua contribuição na seção de comentários. Até a próxima!
Esta seção responderá às perguntas mais comuns sobre como usar o FileZilla.
FileZilla é um cliente FTP que faz transferências seguras de arquivos entre um computador local e um servidor remoto e suporta os protocolos FTP, SFTP e FTPS. Por conta da sua interface gráfica amigável, ele é uma escolha popular entre pessoas que gerenciam arquivos de sites.
Sim, o cliente FTP FileZilla permite que os usuários ajustem as velocidades de transferência. Navegue até Editar → Configurações → Transferências, onde você pode estabelecer limites de velocidade tanto para uploads quanto para downloads, garantindo uma gestão eficiente da largura de banda.
Não, o FileZilla não suporta nativamente a programação de transferências de arquivos. Usuários que desejam automatizar transferências em horários específicos precisarão usar agendadores externos ou explorar outros clientes FTP, com capacidades de agendamento integradas.
Semua konten tutorial di website ini telah melalui peninjauan menyeluruh sesuai padrões editoriais e valores da Hostinger.
Comentários
November 11 2017
Fiz tudo isto. Mas não consegui abrir o me blog digitando no navegador "localhost" podem me ajudar pfv, obg!
November 13 2017
Oi, tudo bem? A gente pode te ajudar com isso mas precisamos saber sua zona DNS pra verificar se a entrada foi criada! O que acha de entrar em contato com o nosso suporte pelo https://node-summit.live/contatos? Abraço ;)
September 16 2019
Muito boas explicações. Estava tendo problemas para acessar e com as dicas acima, pude resolver. Obrigado
November 13 2019
Boa tarde, Estou tentando utilizar o Filezilla Server, mas ele só funciona enquanto o usuario estiver logado. Vocês poderiam me ajudar ou dar dicas do que tenho q fazer para o servidor iniciar junto com o Windows sem precisar de um usuário logado ? Agradeço
November 19 2019
Olá Paulo, para iniciar o Filezilla sem um usuário logado recomendo dar uma olhada neste tópico aqui (que sugere criar um usuário anônimo sem senha). Já para ligar o Filezilla com o Windows, você tem que ir em "Computar - Manage - Services", como explica este tópico aqui.
March 10 2020
???
April 29 2020
Olá, por favor, fiz todas as configurações para poder acessar o servidor do meu empregador remoto seguindo as instruções que ele me enviou - basicamente o nome do usuário, senha e o host (ftp.etc.) Mas não consigo receber as boas vindas do site e dá timeout. Aumentei o tempo mas não adianta. às vezes parece conectar fala que está ready, às vezes diz que ouve erro crítico, ou acesso negado. Será porque isso acontece? Obrigada pela ajuda, não tenho vivência intensa com computadores, sou da geração de vovozinhas tentando trabalhar,mas é difícil. Obrigada demais.
May 04 2020
Oi, Vera, tudo bem? Geralmente, se você usar o IP da sua hospedagem como host já resolve esse probleminha. Se ainda assim não resolver, entre em contato com nossos agentes neste link.
July 26 2020
Olá, aparentemente houve alguma mudança no painel de vocês. Não consigo encontrar o botão de redefinição de senhas para a minha pasta raíz.
July 28 2020
Olá Marcus, se você usa o nosso hPanel, você pode acessar essa opção em Hospedagem -> Gerenciar -> Gerenciador de Arquivos!
March 09 2022
Gostei muito e foi muito explicativo. De forma clara e bem fácil.